探讨七种数据消息传递桥的设计、安全性和信任假设
作者:Arjun Chand
编译:DeFi 之道
介绍
根据我们与开发人员交谈、与用户互动的经验,“跨链桥”一词似乎已成为“代币桥”的同义词——意味着流动性网络或可信赖的第三方促进代币 X 从链 A 转移到链 B。
然而,代币转移只是触及区块链之间可以通信的表面。跨链桥可以做的不仅仅是将代币 X 从链 A 传递到链 B。例如,桥可以用于促进跨链治理、代币发布、合约调用、游戏体验等。
LI.FI 有一个完整的平台生态系统,我们称之为“任意消息桥”(AMB),致力于扩大跨链通信的范围。顾名思义,这些桥梁允许任何数据,包括代币、链的状态、合约调用、NFT 或治理投票,从链 A 转移到链 B。
本文旨在深入探讨任意消息传递桥(AMB)领域。本文的目标是提供一个用于分析不同 AMB 的比较框架,以便开发人员可以快速评估在特定 AMB 上构建的优缺点。此外,我们希望让跨链桥和 dApp 用户了解跨链空间中的安全权衡。
本文将探讨七种数据消息传递桥的设计、安全性和信任假设:LayerZero、Wormhole、Nomad、Celer Inter-chain Message (IM)、Multichain 的 anyCall、Hyperlane(以前称为 Abacus)和 Axelar。从那里,我们将使用 LI.FI 评估矩阵比较七座桥梁。
我们将介绍有关每个任意消息传递桥的以下内容:
1.概述 - 此部分将包括:
- AMB 的简要说明
- 桥设计和技术的突出特点
- 提升 AMB 整体价值和用户体验的网络效应
2. 它是如何工作的;交易生命周期——从一个区块链向另一个区块链发送消息的过程,了解桥设计的不同组件,以及每笔交易中涉及的关键利益相关者的角色。
3.安全性——桥设计的理论安全保障以及为确保 AMB 的实施安全而采取的安全措施。
4.信任假设——设计每个 AMB 做出的权衡及其潜在后果。
在基于上述框架分析每个 AMB 之后,读者将能够很好地理解桥梁的设计、优势和劣势(安全保证和权衡)以及它的工作原理。然后将使用 LI.FI 的评估矩阵对框架进行比较分析。
让我们开始吧!

Axelar
概述
Axelar Network 将自己描述为一个全栈去中心化传输层,在 Web3 上提供安全的跨链消息。它为开发者和用户提供了一个统一的跨链消息传递解决方案。开发人员可以使用 Axelar 网关合约并连接到任何链上的任何 EVM 合约,而无需对其链或 UI 进行任何更改。
Axelar 的主要卖点围绕其广泛的开发工具包以及与 Osmosis 和 Juno 等基于 Cosmos 的区块链的联系。此外,Axelar 本身是一个基于 Cosmos 的链,并使用自己的区块链进行验证。此功能是 Axelar 设计的关键,也是其众多优势和一些取舍的原因。
Axelar 的一些最佳功能包括:
- 与简单的 SDK 和 API 的“即插即用”集成——Axelar 采用通用方法来构建和支持开发人员跨链。它提供具有任意跨链能力的程序的通用可组合性,允许 dApp 无摩擦地进入不同的区块链生态系统。此外,它还提供了全面的文档和 Axelarscan 等工具,这使得在 Axelar 上构建是一种很好的体验。
- Axelar 作为转化层——Axelar 与共识无关,允许它与所有链连接。它可以与 EVM 链、比特币和基于 Cosmos 的链互操作。Axelar 与共识无关的特性使团队能够灵活地无缝添加任何新链。在网络层,这使得任何与 Axelar 网络的新连接都可以从所有先前互连的生态系统中受益。因此,Axelar 充当了统一不同类型区块链的独特语言的转化层。
- 降低用户成本——用户只需在源链上转移的资产中支付费用,所有其他费用(最终确定、中继)都在后端处理。Axelar 基金会还补贴转移成本,以防目标链中的 gas 价格波动。此外,Axelar 使用批量交易来进一步降低成本,并计划在未来添加更多代码级的 gas 优化。
- 单一验证者签名——Axelar Network 只需要一个签名来授权交易。该签名代表了大多数验证者的集体决定,并使 Axelar 能够扩展,因为它可以保持交易规模较小,降低成本,并使 Axelar 更容易连接和互连其他链。
- 通过 IBC 实现可扩展性——可以启动 Axelar 的多个应用程序或特定于链的分支。这使 Axelar 能够扩展到任意数量的应用程序或网络。未来,所有这些分叉都可以通过 Cosmos 的跨链安全来保护。
此外,Axelar Network 享有以下网络效应:
- 与 Cosmos 社区的联系——该项目深深植根于 Cosmos 生态系统,并在开发和治理方面得到了社区的积极参与。它连接到几个基于 Cosmos 的非 EVM 链,如 Terra Classic、Osmosis、Secret Network 和 Junø 等,并促进大量跨链桥交易量到这些生态系统。
- 在 EVM 链上的强大存在——Axelar 还在诸如 Polygon、Avalanche、Fantom、Near 和 Polkadot (Moonbeam) 等 EVM 链上建立了自己的地位,支持与它们之间的重要跨链交易。例如,Axelar 在 Polygon 上的 axlUSDC/USDC 池一直是 Curve 上每日交易量前 3 位的池。此外,Axelar 与 NEAR 协议的 Aurora 上的主要 dApp 建立了牢固的合作伙伴关系。
- 网络连接性——截至 2022 年 9 月,Axelar 支持 23 条链:Ethereum、BNB Chain、Avalanche、Polygon、Fantom、Moonbeam、Aurora、Cosmos、Osmosis、e-Money、Juno、Crescent、Injective、Terra、Secret、Kujira、AssetMantle、Evmos、Fetch.ai、KI、Regen、Stargaze,当然还有 Axelar。
- 合作伙伴关系和集成——广泛的应用程序和区块链生态系统利用 Axelar 的技术提供跨链功能。例如,像 Prime Protocol、Astroport 这样的 dApp、像 Osmosis Kujira 这样的 Cosmos 应用链、像 Heroes of NFT、Pocketworlds 这样的 Avalanche 子网,以及像 MintDAO、Omnisea 等 NFT 项目。
- 经验丰富的团队——Axelar 拥有一支成熟的核心团队,在密码学、共识和分布式系统方面拥有专业知识。Axelar 的联合创始人 Sergey Gorbunov 和 Georgios Vlachos 也是 Algorand 的创始团队成员,在构建区块链基础设施方面拥有多年经验。
- 融资——它已经筹集了超过 6500 万美元的资金,最近在 B 轮融资中以 10 亿美元的估值筹集了 3500 万美元。
它是如何工作的——交易生命周期
Axelar 网络有两个功能层:
- 核心基础设施层——该层由 Axelar 网络本身组成,由一组执行交易的验证者维护。此外,这一层还包含网关,这些网关充当智能合约,将 Axelar 网络与其他区块链连接起来。验证者维护网关协议的操作。他们从源链网关读取传入的交易,达成共识,然后写入目标链上的网关以执行交易。此过程完成后,资金将锁定在源链上,并在目标链上铸造等量的规范资产。
- 应用程序开发层——该层由 SDK/API 组成,使 Axelar 的核心基础设施层可供开发人员跨链使用。API 使开发人员能够跨链发送通用消息,从而在跨链操作方面开辟了一个充满可能性的世界。例如,开发人员可以锁定/解锁和跨链转移加密资产或执行跨应用程序触发器。
以下是 Axelar 在高层次上的工作方式:
第 1 步——请求跨链传输信息的用户等待 Axelar 验证者在链 A 上确认代币存款或操作。
第 2 步——Axelar 验证者观察他们的链 A 节点并对交易是否发生在链 A 上进行投票。
第 3 步——如果 Axelar 验证者的数量超过设定的阈值,则 Axelar 网络确认链 A 交易。
第 4 步——使用多方加密技术,Axelar 验证者在投票确认的命令列表上签名。如果签名通过验证者的二次投票权超过设定的阈值,则准备一批签名的命令。
第 5 步——已签名的命令批次由 Axelar 微服务(或其他任何服务;这种服务是无许可的)中继到链 B 上的网关,从而确保跨链传输代币/数据。

安全性
Axelar 提供以下安全功能:
- 利用 IBC 的安全性——Axelar 利用 IBC(跨链安全的黄金标准)与其他 IBC 兼容链进行通信。
- 隔离的模块功能——Axelar 通过在 Cosmos SDK 级别隔离模块中的功能来降低不同网络连接溢出的风险。这允许 Axelar 将链彼此隔离。例如,EVM 链和支持 IBC 的链有单独的模块。
- 冻结转账的能力——Axelar 可以使用特殊命令冻结一条或所有区块链的转账,以防特定链受到攻击,或发生生态系统范围的黑天鹅事件。这允许 Axelar 暂停与特定链相关的所有转入和转出处理请求。
- 通过速率限制功能减少被盗资金的严重程度——为了最大限度地减少攻击,Axelar 的 ERC-20 合约具有速率限制功能,可减少攻击时可能被盗的资金数量。
- 通过 AXL 代币经济实现安全性——Axelar 旨在使用 AXL 代币来增强系统的安全性和去中心化。AXL 代币经济学旨在通过给予他们健康的质押奖励来激励验证者集合中的诚实活动。此外,该团队寻求通过 AXL 代币的广泛分布来分散验证者集并增加社区治理中的活跃成员。
- 无限数量的验证者——Axelar 依赖于去中心化的股权证明共识。因此,它可以根据需要支持尽可能多的验证器。在当前集合中,最多有 50 个验证者。这个价值可以通过链上治理来增加。
- 审计和漏洞赏金——Axelar 进行了大量审计,尤其是审查协议任何更改的定期审计。Axelar 还为 Immunefi 提供 225 万美元的漏洞赏金。
一旦 Cosmos 的跨链安全启动,Axelar 提供的安全性将增加多方面。然后,Axelar 将能够利用 Cosmos Hub 的验证器集提供的经济安全性。
信任假设
Axelar 做出以下信任假设:
- 由一组验证器进行的外部验证——Axelar 使用一个包含 50 个验证者(在撰写本文时 48 个处于活动状态)的验证者来执行交易。消息必须由 ⅔ 的验证者签名,才能通过他们的二次方投票权。因此,使用 Axelar 的应用程序的安全性比 Axelar 的共识更安全。此外,Axelar 提供基于应用程序的安全性,因为它允许应用程序根据其要求自定义其代码库。例如,应用程序的治理可以选择他们自己的许可验证者和中继器集,然后可以通过旋转 Axelar 的分叉来验证交易。
- 投票权偏斜——在 Axelar 的 48 个活跃验证者中,约有 10 个持有不到 1% 的投票权。如果投票权变得更加集中,这可能会降低 Axelar 等权益证明(PoS)系统的实际安全性,因为投票权会偏向精英验证者群体。但是,一旦 AXL 代币上线,预计投票权将分布得更均匀。此外,Axelar 还实施了二次方投票来验证和处理跨链交易。二次方投票使 Axelar 的网络更加去中心化,并显着改善了对投票权倾斜的担忧。在此处阅读有关二次方投票和 Axelar 安全方法的更多信息,并在 Axelar 区块浏览器 axelarscan.io 上查看验证者的权益份额及其二次方投票权。
- 渐进式去中心化——Axelar 网络的升级已经由链上去中心化治理机制实施。但是,智能合约升级使用受管理的多重签名。虽然受治理的多重签名是去中心化的瓶颈,但这允许 Axelar 提供诸如速率限制功能之类的功能。随着 Axelar 在其路线图上的进展,它的目标是让验证者集共同批准智能合约升级,以进一步去中心化网络。
- 验证者可以选择支持哪些链时可能存在的活性问题——对于要添加的新链,Axelar 需要 60% 的验证者通过其二次方投票权来运行该链的节点。虽然验证者可以选择维护某个 EVM 链,但投票多数阈值仍然是整个验证者集二次方投票权的 60%。因此,如果 EVM 链没有足够的支持验证者,则只会影响活跃性,而不影响安全性。此外,这些阈值也可以通过链上治理来提高。
社区与资源
您可以通过官方网站了解有关 Axelar 的更多信息。

LayerZero
概述
LayerZero 是一种通用的数据消息传递协议,将自己描述为“全链”解决方案。它旨在通过高效、不可升级的智能合约在一系列链上传输轻量级消息。
LayerZero 的主要卖点是在验证跨链交易时缺乏额外的信任假设。LayerZero 的一些最佳功能包括:
- 简单性——LayerZero 的目标是将开发人员放在首位。使用 LayerZero 构建的用户应用程序只需要实现两个功能——发送和接收。如果可以用 Solidity、Rust 等编写,那么现在就可以在链上构建应用程序。此外,由于系统中没有中间人,两条高通量链可以无约束地交互。
- 轻量级客户端——在第 1 层上运行智能合约可能非常昂贵。因此,LayerZero 将交易数据的存储和获取导出到 Oracle 和 Relayer,这两个链下实体的关系确保有效交易,从而使 Ultra Light Node 端点体积小且具有成本效益。此外,其轻量级客户的低运营成本允许快速合并新链。
- 潜力——LayerZero,顾名思义,是一个底层基础设施,可供流动性网络、多链收益聚合器、多链借贷协议和许多其他 dApp 使用,以构建超级有趣且独特的多链式加密用例。
- LayerZero Scan——跨链交易现在通过 LayerZero Scan 绑定在一个数据库中,允许用户和开发人员轻松提取交易的状态、状态和时间。
此外,LayerZero 已经受到广泛关注,并享有以下网络效应:
- 融资——LayerZero 团队最近在加密货币巨头 Multicoin Capital 和 Binance Labs 领投的一轮融资中脱颖而出,此后在 1.35 亿美元的一轮融资中获得了来自 A16 z、红杉和 FTX 的更多资金,估值 10 亿美元。LayerZero 也得到了 Coinbase、Gemini、PayPal、Uniswap 等的支持。
- 基于它构建的应用程序——Stargate 等主要 dApp 已经在 LayerZero 之上构建了跨链应用程序。其他例子包括正在构建多链借贷协议的 Radiant,以及最近推出了跨链 AMM 的 SushiSwap。您可以在此处找到不断增长的基于 LayerZero 的 dApp 列表。
- 网络连接——截至 2022 年 9 月,LayerZero 支持 11 条链:Ethereum、BNB Chain、Avalanche、Polygon、Arbitrum、Optimism、Fantom、Swimmer、DFK、Harmony 和 Moonbeam。
它是如何工作的——交易生命周期
LayerZero 最基本的组件是支持链上的“端点”。这些端点被实现为一系列智能合约,允许域相互通信,每个链在 LayerZero 系统中都有自己的“库”。每个端点(Endpoint)都附带一个 Endpoint 所在域的本地消息传递库,以及一个代理,以确保 Endpoint 使用正确的库版本。一旦部署,Endpoint 就像不能关闭的智能合约,允许不可变的消息流。
从那里开始,LayerZero 依赖两个链下实体,一个预言机(Oracle)和一个中继者(Relayer),在不同域上的 Endpoint 之间传递消息。在这种设置中,一个预言机(如 Chainlink)将一个区块头从域 A 转发到域 B,而一个单独的中继器将一个交易证明从域 A 传递到域 B。如果两者匹配并且证明由区块头验证,然后将跨链消息发送到目的地址。
总结一下中继者和预言机之间的关系:
- LayerZero 预言机的工作是简单地将通用数据(也称为区块头)从源域中继到目标域。它是预计通过 ChainLink 运行的第三方服务。
- 中继者(也是第三方实体)的工作是获取指定交易的证明。值得注意的是,根据 LayerZero 制定的参数,任何人都可以成为中继者,这有助于确保它是一个去中心化的系统。
Oracles 和 Relayers 唯一重要的条件是它们独立运行并且不串通。如果他们不串通,LayerZero 是安全的。如果不知何故,预言机和中继者最终勾结,LayerZero 的安全结构将受到重大损害。
LayerZero 交易/消息只需要一次调用中的源气体。交易从用户应用程序 (UA) 开始交易(也就是在链上做某事)开始。然后,该交易通过 Oracle 和 Relayer 在由 LayerZero Endpoint 促进的流程中分解为多个部分(证明和区块头)。一旦 Oracle 和 Relayer 从源链发送各自的信息,并且 LayerZero Endpoint 验证信息正确,消息就会被翻译并在目标链上执行。

LayerZero 上的一般交易如下:
让我们逐步分解:
- 第 1 步——用户应用程序(如 Stargate)使用 LayerZero 的参考中继层并执行一系列操作作为交易的一部分。用户应用程序向 LayerZero 的通信者(Communicator)发送一个请求,其中包含有关交易的信息,例如交易标识符、要从 A 传输到 B 的数据(有效负载)、指向用户应用程序在链 B 上的智能合约的标识符(dst)等。
- 第 2 步—通信者以 LayerZero 数据包的形式将此数据发送给验证者。
- 第 3 步——验证者将交易标识符和链 B 上智能合约的标识符发送到网络。因此,网络会收到来自链 A 的区块头需要发送到链 B 的通知。
步骤 1-3——用户应用程序将链 A 上的数据打包并传输到链 A 上的 LayerZero Endpoint。

步骤 1-3
- 第 4 步——验证者将此信息转发给中继者。结果,通知中继者预取交易证明并将其发送到链 B。
- 第 5 步——网络将 B 链上智能合约的标识符连同交易的区块 ID 发送给 Oracle。结果,通知 Oracle 获取链 A 上当前区块的区块头并将其发送到链 B。
步骤 4-5——链 A 上的 LayerZero 的 Endpoint 将交易信息发送到 LayerZero 的参考中继者,而交易的区块 ID 发送到 Oracle。 - 第 6 步——Oracle 然后从链 A 获取区块头。
- 第 7 步——中继者从链 A 接收交易证明并将其存储在链下。
步骤 6-7 总结——中继者和预言机分别从链 A 接收交易证明和区块头。
- 第 8 步——预言机在确认区块已成功提交到链 A 之前等待一定数量的区块确认。确认后,预言机将区块头发送到链 B 上的网络。
- 第 9 步——网络将区块哈希发送给验证者。
- 第 10 步——验证者将区块哈希转发给中继者。
- 第 11 步——中继器发送与当前区块匹配的任何数据结构的列表。
- 第 12 步——验证者通过网络存储的交易证明和区块头来确保交易有效并提交。如果区块头和交易证明匹配,则交易信息以包(Packet)的形式发送给通信器。
- 第 13 步——通信者将信息(数据包)发送到链 B 上的用户应用程序。
步骤 9-13 总结——LayerZero 在链 B 上的端点使用区块头获取链 A 上的用户应用程序发起的信息,并将其发送到链 B 上的用户应用程序。

步骤 8-13
这样,用户应用程序使用 LayerZero 将交易信息(如代币)从链 A 发送到链 B。
安全
LayerZero 提供以下安全功能:
有效交付——Oracle 和 Relayer 的独立性是 LayerZero 安全的基础。如果两个独立实体提供的区块头和交易证明匹配,则交易的交付是有效的。如果它们不匹配,那么它是无效的。这是一种高度安全的机制,因为在事先不知道对方的情况下,交易证明和区块头匹配的统计概率很低。
攻击成本高——在最坏的情况下,Oracle 和 Relayer 可能由同一实体运行并恶意串通——这意味着由 Oracle 和 Relayer 提供的区块头和交易证明是无效的,但仍然匹配,因为合谋凌驾于系统之上。但是,即使 Oracle 1 和 Relayer A 恶意串通,这也是一个孤立的风险,因为只有使用 Oracle 1 作为 oracle 和 Relayer A 获取信息的应用程序才会受到影响。所有其他预言机和中继器继续照常运行。因此,由于您只能攻击特定的资金池而不是系统中的全部资金,因此攻击的成本变得非常高而回报却很少。然而,这是一个很小的风险,因为如果用户应用程序具有特定的风险概况并且不信任特定配置的 Oracle 或 Relayer,他们可以选择自己运行其中的一部分以消除任何串通的可能性。
简单而有效的设计——由于 LayerZero 没有通过代币、锁定和铸币机制等为其桥接机制添加任何额外的花里胡哨,因此 LayerZero 的安全性可以追溯到其端点所在的链。
风险分片——LayerZero 允许用户应用程序选择不同的 Oracle/Relayer 组合,以分散某人试图通过贿赂或恶意攻击使两个独立实体串通的风险。
风险屏蔽——用户可以运行自己的中继器——这意味着用户无需信任地依赖 LayerZero,他们需要做的就是运行自己的中继器并相信 Oracle 是独立于自己的。
犯罪前——此功能允许中继者在黑客攻击发生之前阻止它。中继者可以在传递消息之前分叉目标区块链并在本地运行交易,从而允许中继者验证没有恶意行为(由每个用户应用程序定义)发生。这可以作为 dApp 审计和漏洞奖励之外的额外安全层。
信任假设
LayerZero 做出以下信任假设:
渐进式去中心化——网络上的中继器数量将会增加,逐步分散消息系统最重要的安全机制。
对 Relayer 和 Oracle 的依赖——LayerZero 用户依赖于 Relayer 和 Oracle 的安全性来跨链传递消息。链上并没有与资金和数据本身的所有权相关的任何东西。
操作风险——LayerZero 的运行依赖第三方(预言机和中继器),这增加了 LayerZero 无法控制的操作风险。
依赖链的安全性——LayerZero 没有为跨链交易添加中介,但是,它确实依赖于 Endpoint 的本地链才能正常运行。如果一条链受到 51% 的攻击,尚不清楚 LayerZero 将如何处理此类事件。
社区与资源
您可以通过官方网站了解有关 LayerZero 的更多信息。

Nomad
概述
Nomad 是一种互操作性协议,使用户和 dApp 能够跨链发送任意消息。它是 Optics 协议(OPTimistic Interchain Communication)的扩展实现,团队包括许多相同的核心团队成员。
8 月 2 日,由于例行升级过程中的实施错误,Nomad 桥被黑了 1.9 亿美元。通过白帽黑客的巨大工作,该团队已成功追回超过 3700 万美元(被盗资金的 20%)。需要注意的是,这次黑客事件并不反映 Nomad 的设计,因为它是一个实现层面的问题。您可以在此处了解有关这次黑客事件的更多信息。这篇文章的重点是 Nomad 底层的验证机制、它的工作原理、它的安全性和设计权衡。
Nomad 为跨链行业引入了一种新的风格:经过乐观验证的桥梁,可以在设计空间中以延迟(或速度)换取安全性。这是一个新的权衡,可以说使互操作性三难困境成为四难困境。
受乐观系统(如 Optimistic Rollup)的启发,Nomad 拥有与此类机制类似的功能。Nomad 的一些最佳功能包括:
- 最小的信任假设——Nomad 有一个挑战期,观察系统的观察者可以标记欺诈行为。这种设计要求 Nomad 只有一个诚实的验证者假设(n 个观察者中的 1 个来正确验证更新)以确保安全性。
- 用户的最低成本——用户只需支付网络 gas 费用,而 Nomad 负责其余部分并补贴中继和处理成本(适用于除以太坊以外的所有链),同时不收取平台费用。
- 简单的用户体验——Nomad 提供简单且成本最低的用户体验,并为用户提供方便的附加功能,例如跨链将资产转移到不同地址的能力。
此外,即使在早期,Nomad 已经产生了巨大的网络效应:
- 与 Connext 的合作——Nomad 和 Connext 有着密切的合作关系,它们一起形成了一个模块化的互操作性堆栈,如 Connext 的 Amarok 升级所示。
- 网络连接——截至 2022 年 9 月,Nomad 支持六个链:Ethereum、Moonbeam、Evmos、Milkomeda、Gnosis Chain 和 Avalanche。
- 经验丰富的团队——Nomad 拥有一支知名的核心团队,并与其他行业领导者建立了良好的关系。
- 资金——Nomad 在由 Polychain Capital 领投的种子轮融资中筹集了 2200 万美元。它得到了知名机构和天使投资者的支持。
它是如何工作的——交易生命周期
以下是 Nomad 在高层面上的工作方式:
第 1 步——用户或 dApp 将数据发布到源链上的主合约,所有消息/数据都被添加并提交到 Merkle 树(消息树)。
第 2 步—称为更新程序(Updater)的链下代理使用数据对 Merkle 树的根进行公证或签名。
将来,更新者将不得不在源链上提交抵押 stake,如果发生欺诈,stake 将被削减。
第 3 步–中继者读取此根,并在“更新”中将其转发到目标链,然后发布到副本合约。
第 4 步——发布后,会打开一个 30 分钟的防欺诈窗口,在此期间,观察者可以证明欺诈并阻止数据通过。
第 5 步——如果在 30 分钟的窗口内没有提交欺诈证明,处理者(Processor)将提交目标链上副本合约中数据的 Merkle 证明。

安全性
Nomad 提供以下安全功能:
- 挑战窗口——Nomad 引入了一个 30 分钟的挑战窗口,以确保系统中的观察者可以确认链上的欺诈证明并防止更新程序进行欺诈更新。然而,这是以延迟为代价的。需要注意的是,这个挑战窗口对于不同的通道可能会有所不同,即 30 分钟是一个保守的窗口,而某些通道(如 Polygon <> Avalanche)可以有更短的窗口。
- 允许添加独立的观察者——Nomad 使 xApps(跨链应用程序)能够运行额外的观察者(但是,目前观察者正在由 Nomad 团队运行)。这允许社区有自己的委托观察者来监督特定的路线。例如,如果一个 xApp 建立在 Nomad 之上,它的社区可以选择并注册自己的委托观察者,负责防止攻击。
- 加密经济安全——攻击者利用 Nomad 系统的成本未知。这是因为即使一个诚实的观察者可以提交欺诈证明,攻击也会失败。结果,没有多少资金可以保证攻击者攻击会成功。
- 通过惩罚抵制审查——更新者(或验证者)因审查消息而受到惩罚,这被视为欺诈,并将导致他们的抵押质押(stake)被削减。
信任假设
Nomad 做出以下信任假设:
- 由多重签名管理的合约——目前,Nomad 的智能合约由多重签名管理。升级合约需要 ⅗ 或 ⅔ 签名。
- 更新者(Updater)是唯一的验证者——Nomad 的系统依靠更新者来维持正常运行时间。
为了减少停机时间,Nomad 打算利用更新者的削减和轮换。 - 中心化更新者——鉴于更新者是唯一的“验证者”,一个给定通道的更新者可能会因不签署更新而导致活动失败。Nomad 使用削减来抑制这种情况,并计划在未来将更新者去中心化。
- 许可的观察者(Watcher)集——Nomad 有一个许可的观察者集——这意味着目前,由于观察者是固定的并且可能被破坏,因此攻击系统可能会产生已知的成本。然而,xApps 可以通过运行他们自己的委托观察者来克服这个问题。
- 获得许可的观察者可以审查消息——观察者是 Nomad 设计的关键部分,他们的角色允许任何单个观察者通过提交欺诈证明来对交易提出挑战。这些观察者可以审查消息并阻止 xApp 接收它们。但是,xApps 可以将此类观察者从其允许列表中删除并防止审查。
- 活性权衡——Nomad 以活性换取安全性。这可能导致应用程序级别停止,即,如果更新者面临停机,应用程序将停止接收消息。然而,权衡活性意味着只要底层链是安全的,Nomad 理论上最坏的情况是系统停止而不是资金损失。
- 渐进式去中心化——目前,Nomad 在许可环境中运行,因为其架构中的许多重要角色都依赖于 Nomad 核心团队。然而,该团队计划随着时间的推移(在进入市场取得进展之后)分散系统,并使 Nomad 能够以非托管、信任最小化、无许可和去中心化的方式运行。
社区与资源
您可以通过官方网站了解有关 Nomad 的更多信息。

虫洞(Wormhole)
概述
尽管以其代币和 NFT 桥接解决方案而闻名,但 Wormhole 实际上是一种任意消息传递协议,允许在 14 条链之间进行跨链数据交换并计数。特别是,它以将以太坊连接到 Solana 和 Terra 生态系统而广为人知。
这个简单的消息传递机制允许通过 dApp 在网络之间传输资产和源链数据以在目标链上提供服务来实现大量跨链用例。Wormhole 的设计基于这样一种想法,即可以信任一组去中心化的“监护人”(又名节点/验证者)来验证部署在所有连接网络上的 Core Bridge 合约发出的跨链交易。
Wormhole 的一些最佳功能包括:
- 非 EVM 兼容性——Wormhole 是将非 EVM 兼容链(如 Solana、Acala、Terra Classic 和 Terra 2.0)连接到 EVM 兼容链(如 Ethereum 和 Polygon)的少数消息传递解决方案之一。Wormhole 支持跨 14 条区块链的消息传递,包括 Ethereum、Solana、Terra、Binance Smart Chain、Polygon、Avalanche 和 Fantom,以及 Oasis 等。
- 顶级验证者——Wormhole 是一个由 19 个“守护者(Guardians)”保护的权威证明网络,可确保跨链消息的安全传输。“守护者”中有 FTX、Certus One、Everstake、Staked 和 Chorus One 等大公司。
- 无缝的用户体验——从 Solana 交易时,Wormhole 收取极少的费用(不到一美分)。此外,用户只需在源链上创建交易并在目标链上赎回即可执行跨链转账。
此外,Wormhole 团队具有以下网络效应:
- 高 TVL——Wormhole 的 Portal 代币桥已经积累了近 5 亿美元的总价值,锁定在桥中,使其成为加密领域最大的桥接机制之一。在顶峰时期,TVL 超过 46 亿美金,但自 UST 崩盘以来急剧下降。
- Solana 上的首选资产——Wormhole 的资产是 Solana 生态系统中使用最广泛的封装资产,并且具有最大的流动性。例如,Solana 上的 Wormhole ETH 在每个 dApp 上都被简单地列为 ETH。
- 网络连接性——截至 2022 年 9 月,Wormhole 支持 14 条链:Solana、Ethereum、Terra Classic、BNB Chain、Polygon、Avalanche、Oasis、Aurora、Fantom、Karura、Acala、Klaytn、Celo 和 Terra。
- 由 Jump Crypto 支持——Wormhole 是少数几个从重大黑客攻击中恢复过来的桥梁之一,例如 2022 年 3.26 亿美元的漏洞事件。此外,Wormhole 的支持者,如 Jump Crypto,是加密空间中最雄心勃勃且资金充足的支持者之一。
它是如何工作的——交易生命周期
Wormhole 的设计很简单。它是一个由 19 个验证者管理的权威证明网络。Wormhole 支持的每个区块链都是“核心桥”合约的所在地。核心合约向监护人发送消息,守护者验证并签署(也称为批准)消息。然后将此经过验证的消息中继到目标链,在目标链中处理消息并完成跨链交易。
监控每个受支持的 Wormhole 区块链的状态是守护者的唯一角色。每个守护者都孤立地观察和签署消息,由此产生的签名集合代表了 Wormhole 网络同意某条消息的证据。一条消息只有在 2/3 及以上的守护者签名后才是真实的。
总而言之,这就是 Wormhole 消息系统的工作方式:https://youtu.be/ngnWF5widJU
安全性
Wormhole 提供以下安全功能:
- Doxxed 守护者——权威证明网络设计激励 Wormhole 守护者善意行事,因为任何串通或恶意攻击都只能追溯到一组 19 个实体。在 Wormhole 的案例中,像 Jump Crypto 和 FTX 这样的公司正在运行守护者的事实是一种社会安全形式,因为这些公司是价值数十亿美元的公司,它们不想通过错误地签署交易来损害自己的声誉。
- 活跃度假设——由于守护者系统由加密空间中一些最大的验证者运行,因此几乎可以保证活跃度,甚至可能比他们验证的链更好。
- Governor 功能的额外安全性——Governor 限制在给定时间段内可以从特定链转移出的资产数量。这提供了针对外部风险的被动安全检查,例如智能合约错误或运行时漏洞。这是一种安全措施,可降低用户受到伤害的可能性和程度。
- 审计和赏金系统——Wormhole 已经通过 Neodyme 和 Kudelski (x2) 的审计。OtterSec、Certik、Halborn、Trail of Bits 和 Coinspect 计划于 2022 年第三季度对其进行审计。此外,它通过 Immunefi 提供的 1000 万美元的报价获得了加密领域最大的赏金。
- 白帽黑客参与贡献的简单流程——Wormhole 制定了多种策略,让白帽黑客更容易发现 Wormhole 中的安全漏洞、披露漏洞并帮助保护网络。例如,白帽可以审查 Wormhole 现有的单元和集成测试并披露漏洞。
信任假设
Wormhole 做出以下信任假设:
- 由守护者进行外部验证——Wormhole 的授权证明系统本质上相信监护人可以被信任来验证交易,并且超过 2/3 的守护者不会在特定时间串通。
- 审查风险——1/3 的 Wormhole 守护者可能串通审查消息。
- 守护者关心声誉——Wormhole 依赖于这样一个事实,即共谋的潜在利益小于其监护人共谋的声誉成本。但是,如果 1/3 的守护者的利益超过了共谋的声誉成本,这可能会成为一个主要问题。
- 验证者没有保证金——守护者的质押没有保证金,也就是说,他们的质押不会被削减,或者如果他们存在恶意行为,他们不会受到惩罚。因此,用户资金不受任何绑定或削减机制的保护。
- 机构支持——Wormhole 与 Jump Crypto、FTX 和 Solana 生态系统建立了深厚的合作伙伴关系,其增长(以及面对未来攻击的恢复)依赖于这些继续导致网络效应的关系。
社区与资源
您可以通过官方网站了解有关虫洞的更多信息。

Celer IM
概述
Celer 跨链消息(Celer IM)被设计为一种“即插即用”的跨链可组合性解决方案,用于构建跨链 dApp,以促进高效的流动性利用、连贯的应用程序逻辑和跨数十条链的共享状态。从本质上讲,Celer IM 为开发人员提供了一种立即使用 dApp 跨链的简单方法。
Celer IM 架构由接收和发送消息的链上智能合约和 Celer 状态守护者网络(基于 Tendermint 专门用于验证跨链消息的权益证明区块链)的组合提供支持。cBridge 是一个可替代的代币和 NFT 桥接应用程序,使用这种架构作为“内置”跨链 dApp 构建。通过组合,Celer IM 为跨链 DEX、收益聚合器、借贷协议、多链 NFT 等 dApp 提供了一组强大的用例。
Celer IM 的一些最佳功能包括:
- 即插即用——新的和现有的 dApp 可以通过一个简单的插件合同集成 Celer IM,通常不需要对已部署的代码进行任何代码修改。
- 支持所有类型的链——Celer IM 支持在 L1、侧链和 L2 之间传输任意数据,例如合约调用、消息、代币、NFT 和数据。
- 改进的用户体验——Celer IM 允许在单一用户体验中执行多种功能,例如桥接和交换。结果,用户必须通过更少的点击,显着改善 dApp 的用户体验。
- 交易灵活性——dApp 可以在一次交易中发送消息和可替代代币。但是,如果需要,使用 Celer IM 的 dApp 也可以跨链传递消息。
- Celer 的安全性——基于 Celer 构建的跨链 dApp 可以选择两种不同的安全模型,并在延迟上做出不同的权衡。默认情况下,跨链 dApp 依赖状态守护者网络(基于 Cosmos PoS 的链)的安全性,通过无延迟地处理从另一条链路由的消息。开发人员还可以选择使用带有额外跨链通信延迟的 optimistic rollup 式安全模型。
- 潜在的桥梁扩展——虽然 Celer IM 最初是使用 cBridge 作为跨链传递可替代代币的首选资产桥梁而构建的,但该协议计划在其全部内容中添加其他资产桥梁。
此外,Celer IM 产生了巨大的网络效应:
- 高交易量和 TVL——cBridge 已经处理了 104 亿美元的跨链交易,其协议中的总价值为 1.7319 亿美元,该协议支持 25 个网桥。
- CELR 代币——CELR 是前 300 名的代币,市值约为 1 亿美元。
- 网络连接——截至 2022 年 9 月,Celer IM 支持跨九个链的任意消息传递和跨链合约调用:Ethereum、BNB Chain、Polygon、Fantom、Avalanche、Arbitrum、Moonriver、Optimism 和 Aurora。
- 合作与整合——Celer IM 与九个合作伙伴共同推出,包括 SynFutures、Ooki 和 Rubic。
它是如何工作的——交易生命周期
如上所述,Celer IM 利用 SGN 的能力来验证从一条链发出的跨链消息并将它们传递到另一条链。整个过程大约需要八个步骤,并由用户在源链上启动操作并在目标链上接收代币或消息来完成。与 Celer cBridge 组合,Celer IM 的架构使代币和任意数据能够在一次交易中一起(或单独)传递,为开发人员释放了大量的潜力。
这是它在高层次上的样子:

让我们分解一下。首先,为了清楚起见,上面的蓝线显示了代币传输如何通过 Celer IM 架构进行。绿线显示流经 Celer IM 的任意数据。
交易流可以分为以下几个动作:
第 1 步——用户使用 Celer IM 插件与 dApp 交互并执行操作,例如尝试将链 X 上的代币 A 交换为链 Y 上的代币 B。
第 2 步——Celer IM 插件合约将用户请求分为两部分:发送到 cBridge 的代币信息和发送到“MessageBus”的消息信息。
第 3 步——从那里,MessageBus 和 cBridge 将信息中继到 SGN,在确认消息和代币传输都已在目标链上发生后,SGN 通过签名验证交易。
第 4 步——执行者,目标链上的一个开放节点,接受来自 SGN 的请求并在目标链上执行最终逻辑。
第 5 步——在此之后,提交的信息(代币和消息)被调用到目标应用程序,例如,用户在链 Y 上收到代币 B。
值得注意的是,Celer IM 还可以在不移动可替代代币的情况下促进数据传输。流程如下所示:

安全性
Celer IM 提供以下安全功能:
SGN——状态守护者网络(State Guardian Network)为 Celer IM 路由消息和跨链资金转移。该网络是一个基于 Tendermint 的权益证明网络,通过 CELR 质押进行保护。使用 SGN,网络通过类似于在 Cosmos、以太坊 2.0 和 Polygon 上看到的质押和削减机制来保护网络。截至 2022 年 9 月,SGN 有 21 个验证者将价值约 4200 万美元的 CELR 质押到网络中,其中 Binance 和 Everstake 等实体运行验证者。
乐观回退(Optimistic Fallback)——Celer 为 dApp 提供了第二个安全模型,即使在最坏的情况下(三分之二的验证者行为恶意)也应该可以安全地工作。不是立即确认通过 SGN 路由的消息,而是必须在有限的时间内将消息提交到“隔离”区域,然后才能为目标应用程序确认消息。在此延迟期间,dApp 可以实施(或委托 SGN 节点作为)一种守护者服务来对消息进行双重身份验证。
审计和赏金系统——PeckShield 和 SlowMist 已经审计了 Celer IM。此外,cBridge 在 Immunefi 上提供了 200 万美元的报价,是该领域更广泛的赏金计划之一。
信任假设
Celer 做出以下信任假设:
PoS 模型下的外部验证——Celer IM 使用包含 21 个验证者的验证者集来执行交易。消息必须由 ⅔ 的质押价值签名。根据当前的质押数字,只需 ⅓(7 个实体)恶意合谋使链暴露于有害活动中。Celer IM 假设 CELR 的削减机制和验证公共区块链带来的声誉压力将导致验证者诚实行事。
Optimistic rollup 模型下的 Trust-any——当在乐观回退模型下运行时,安全假设是,只要仍然有一个应用程序监护人保持诚实和正常运行,恶意的跨链消息就不会被处理。
cBridge 和 SGN 的结构完整性——Celer IM 建立在 SGN 和 cBridge 始终保持活动状态、不会被利用,最重要的是按预期工作的假设之上。
CELR 质押者和价值——Celer IM 通过质押严重依赖 CELR。此外,Celer IM 的用户必须向 SGN 支付 CELR 的费用,以用于达成跨链共识的服务。如果 CELR 代币价格大幅下跌,SGN 的安全性很可能也会下降。
Celer IM 插件—Celer IM 的主要便利之一是它的“即插即用”特性。但是,与所有智能合约本地实体一样,如果 dApp 用于跨链传递消息的 Celer IM 智能合约失败,后果可能是可怕的。
社区与资源
您可以通过以下官方网站有关 Celer IM 的更多信息。
Multichain 的 anyCall
概述
anyCall 是由 Multichain 构建的通用跨链消息传递协议,它利用其安全多方计算 (SMPC) 网络来签署交易以将消息和合约调用从一条链发送到另一条链。该团队认为,anyCall 将成为 dApp 设计演进下一阶段的支柱。
2022 年 1 月,Multichain 流动性池合约和路由器合约的两个严重漏洞被利用,导致用户资金损失 300 万美元。该团队与白帽黑客密切合作,追回了近 50% 的被盗资金。
anyCall 将 Multichain 团队的品牌名称和经验扩展到跨链消息传递。anyCall 的一些最佳功能包括:
易于部署——集成 anyCall 对开发人员来说是一致且轻松的。快速简便的集成使开发人员能够在不花费大量资源的情况下将跨链转移的业务逻辑添加到他们的 dApp 中。
跨链传输任意数据的能力——anyCall 可以在一次交易中将任意数据(如智能合约、消息、代币、NFT 和数据)从一个区块链传输到另一个区块链。
改进的用户体验——anyCall 允许通过单个合约调用执行多个功能(如桥接和交换)。结果,用户必须通过更少的步骤,显着改善 dApp 的用户体验。
跨链合约调用——此功能允许直接从源链调用目标链上的合约。anyCall 可用于任何类型的跨链通信,例如跨链共享状态、数据和消息等信息。
此外,anyCall 享有以下网络效应:
与多链生态系统的连接——多链是使用最广泛的桥接解决方案之一。它具有强大的连接性,使用户能够跨 60 多个区块链(包括 EVM 和非 EVM 链)桥接超过 1600 多个代币。
Mutlichain 的桥接交易量和 TVL——迄今为止,Multichain 的总桥接交易量超过 860 亿美元,峰值时的 TVL 超过 100 亿美元。它每天从超过 3,000 名活跃用户那里获得超过 5000 万美元的桥接交易量。
网络连接——截至 2022 年 9 月,anyCall 支持跨 11 条链的任意消息传递和跨链合约调用:BNB Chain、Polygon、Ethereum、Optimism、Gnosis Chain、Fantom、Moonriver、IoTeX、Arbitrum、Avalanche、Harmony。
协议级集成——Curve 等 dApp 集成了 anyCall 以支持多链计量器,Hundred Finance 提供统一的奖励分配,Fiver 用于 gas 以通过支付马厩来获取 gas 代币,以及 Fantom Animals 提供全链 NFT。
MULTI 代币持有者——MULTI 是市值约 1 亿美元的前 300 强代币。
它是如何工作的——交易生命周期
anyCall 的架构可以分为两层——下层和上层。下层由链下信任机制组成,而上层由链上调用/触发 API 组成。
链下信任机制负责验证来自源链的消息。它在按照 dApps 指定的逻辑执行目标链寻址后触发所需的操作。上层由源链上的触发 API 和目的链上的调用 API 组成。当源链上的 API 被触发时,链下信任机制发起共识验证,之后目标链上的调用 API 完成 dApp 指定的合约调用。
anyCall 通过以下合约和函数跨链中继消息:
第 1 步,anyCall 函数——该函数存在于源链上,在存储要传输到目标链的数据方面起着关键作用。anyCall 合约验证消息并将消息中继到目标链。
第 2 步,Multichain 的 MPC 网络——MPC 网络由 24 个节点组成,负责对由 anyCall 函数发送到 anyCall 合约的消息进行有效性检查。anyCall 合约存在于所有受支持区块链的公共 MPC 地址中。当 anyCall 函数发送消息时,MPC 节点在将消息发送到目标链之前确保消息的安全性。
第 3 步,anyExec 函数——anyExec 函数从 anyCall 合约接收消息并在目标链上执行请求。

安全性
anyCall 提供以下安全功能–
Multichain 的 MPC 网络——anyCall 依赖于 Multichain 的多方计算节点来验证跨链的信息。MPC 网络采用单个私钥在多个节点之间进行细分和加密的方法,以保证系统的安全性。它是一种分布式机制,由节点组成,每个交易执行预定数量的签名以批准资产的跨链移动。
来自外部安全公司的审计——Multichain 对安全公司进行详细的安全审计。对于 anyCall,该团队已经进行了 2 次审核,均由 BlockSec 进行——一项针对旧版本,一项针对新版本的 anyCall(两个版本目前都已上线)。
开放漏洞赏金——Multichain 拥有在 Immunefi 上运行的最大漏洞赏金之一,发现系统漏洞可获得高达 200 万美元的奖励。此外,Multichain 还活跃在其他漏洞赏金平台上,以吸引白帽黑客寻找潜在漏洞。
交易限额——为保证资金安全,Multichain 采用了延迟提现的规则,延迟提现的时长与交易金额成正比。这确保了 Multichain 有足够的时间来验证交易的真实性和安全性。
新链的总交易量限制——对于安全性相对较低的新链,Multichain 会限制在特定时期内可以与该链桥接/从该链桥接的总交易量。当特定链被黑客入侵时,这种策略有助于避免不良资产溢出到其他链(例如:Harmony 的 1 亿美元黑客攻击)。
安全基金——Multichain 有一个保险基金,其中存储了所有交易费用的 10%。如果任何资产在特殊情况下丢失,这些资金可用于补偿用户。
信任假设
anyCall 做出以下信任假设:
由 MPC 网络进行外部验证——anyCall 传输由 MPC 网络(一组 24 个验证者节点)进行验证。因此,用户需要信任节点以诚实行事,并验证正确的消息/传输。½ 或 13 个节点可以串通盗取用户资金。
节点关心声誉——anyCall 的安全性依赖于 MPC 网络中节点的声誉安全。它假设恶意行为和串通窃取用户资金的潜在收益小于节点的声誉成本。
审查风险——如果 12 个 MPC 节点串通,他们可以通过 anyCall 审查消息。
社区与资源
您可以通过官方网站了解有关 Multichain 的 anyCall 的更多信息。
Hyperlane
概述
Hyperlane,以前称为 Abacus,是一种通用的链间消息传递协议,提供跨链发送和接收消息的链上 API。它主要是一种工具,旨在使开发人员能够在链之间发送数据并创建本地跨链应用程序。它的关键区别在于 Hyperlane 明确关注通过 API 传递数据,以及它为 dApp 提供的灵活性以设置特定于应用程序的验证者。
Hyperlane 的一些最佳功能包括:
易于集成的 API——Hyperlane 提供了一个链上 API,可以集成到 dApp 中以发送和接收链间消息。根据 Hyperlane 的说法,开发人员可以在不到五分钟的时间内向预先部署的智能合约发送一条简单的链间消息。
由特定于应用程序的验证者提供的本地安全性——应用程序可以出于安全目的添加自己的验证者集(除了 Hyperlane 的权益证明协议)。
消息可观察性——应用程序可以跟踪链间消息并在目标链上处理消息时执行操作。该团队计划在不久的将来添加一个跨链消息浏览器,以实现完整的消息可观察性。
网络连接——截至 2022 年 9 月,Hyperlane 支持跨七个链的任意消息传递和跨链合约调用:Arbitrum、Avalanche、BNB 链、Celo、以太坊、Optimism 和 Polygon。
本地链间 DAO 治理——Hyperlane 由 DAO 治理,ABC 代币持有者有权通过从任何 Hyperlane 支持的链投票来提议和实施对 Hyperlane 协议的更改。
它是如何工作的——交易生命周期
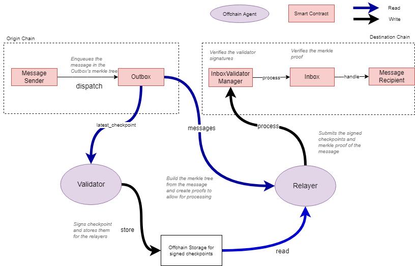
Hyperlane 使用“收件箱”和“发件箱”智能合约来发送和接收链间消息。Hyperlane 支持的每个链都有一个发件箱和 n-1 个收件箱(每个其他链都有一个)。使用 Hyperlane 发送和接收消息是一个三步过程:
第 1 步——应用程序在源链上调用 Outbox.dispatch ()。每条消息都作为叶子插入到发件箱的增量 Merkle 树(用于提高 gas 效率)中。
注意:Outbox.dispatch () 函数包含与交易相关的所有信息(例如消息内容、目的链 ID 和收件人地址)。
第 2 步——最新的 Outbox Merkle 根由源链的验证者集签名。如果存在,此 Merkle 根也由特定于应用程序的验证者(本地安全)签名。
第 3 步——中继者通过调用 InboxValidatorManager.process () 将消息传递给收件人。这样做会提供消息的 Merkle 证明、消息和步骤 2 中提到的签名根。InboxValidatorManager 验证根是否由验证者签名,然后调用 Inbox.process 来验证 Merkle 证明。验证后,Inbox 合约调用 recipient.handle () 函数,将消息传递给应用程序。

安全性
Hyperlane 提供以下安全功能:
PoS 验证者集的经济安全性——Hyperlane 安全性依赖于委托的权益证明协议。每个 Hyperlane 支持的链都有自己的验证者集,PoS 协议确保恶意行为有经济成本。
用户选择验证者——用户可以质押 ABC 代币并将其委托给 Hyperlane 验证者。委托给他们的代币最多的验证者被选为验证者集的一部分。还有一个转换窗口,用户可以在其中提议更改验证者集的成员。
通过主权共识实现特定于应用程序的安全性——Hyperlane 为 AMB 世界带来了一种新的风格。它借鉴了 Cosmos 特定于应用程序的开发概念,并为开发人员提供了增强其 dApp 安全性的灵活性。除了使用授权的权益证明协议来验证 API 的安全之外,该协议会验证 Hyperlane 上构建的所有 dApp 的消息,应用程序可以指定自己的验证者集。这使开发人员能够设计自己的具有特定于应用程序的安全保证的验证者集。
抗审查——与大多数 AMB 不同,Hyperlane 验证者不会签署单个消息。相反,他们在发件箱的 Merkle 根上签名,将所有消息捆绑在一起,从而提高 Hyperlane 的抗审查性,因为验证者无法审查特定消息。
用于监督的瞭望塔——Hyperlane 的设计包含“瞭望塔”,用于观察发件箱和相关收件箱,以检测恶意验证者活动,例如审查或欺诈性消息。如果瞭望塔检测到恶意活动,它可以将证据提交到源链并获得奖励。在这种情况下,验证者会因质押被削减而受到惩罚。
信任假设
Hyperlane 做出以下信任假设:
验证者集的外部验证——Hyperlane 使用特定于链的验证者集来签署从一条链到另一条链的消息。因此,用户对设计有一种内在的信任,因为用户相信验证者会诚实地验证交易并且不会串通盗取资金。
注意:有关 Hyperlane 验证者集的具体细节,例如验证者的数量、质押资本等,尚未公开。
每条链的安全性都不相同——每条 Hyperlane 支持的链都有自己的验证者集。这意味着 Hyperlane 不需要验证者出现在所有受支持的链上。因此,如果由于验证者较少而导致经济安全性较低,则某些链的安全性可能会低于其他链。但是,Hyperlane 为应用程序提供了选择他们想要发送/接收消息的链的灵活性。因此,如果 dApp 认为某个特定链的安全性不足,它可以选择不集成该链。
削减的质押惩罚将始终阻止验证者串通——Hyperlane 验证者的质押是绑定的,即,如果他们恶意行事(串通或审查消息),他们的质押将被削减。虽然用户受到削减机制的保护,但假设它在所有情况下都提供经济安全。但是,如果攻击成本(削减惩罚和声誉)低于通过串通可以窃取的资金量,验证者更有动机串通和窃取资金,而不是诚实行事。
社区与资源
您可以通过Official Website了解有关 Axelar 的更多信息。
比较分析:建立在哪个 AMB 之上?
在分析了七款 AMB 的设计和特性之后,现在是时候以汇总表的形式总结它们的设计权衡、核心特性、优势和劣势了。目标是提供 AMB 生态系统的快照视图,使开发人员和用户更容易快速了解不同的 AMB 解决方案,并使他们能够根据自己喜欢的权衡和他们喜欢的品质。
在比较分析中,我们将看到 AMB 如何在五个类别中相互叠加(每个类别中嵌入了几个指标):
1. 桥设计——理论安全
每个桥都有不同的设计和验证跨链消息的独特方式。因此,每个桥都会做出独特的权衡,有时会以安全为代价。在本节中,我们通过将其分解为四个关键方面来分析每个 AMB 的理论安全性:
共识机制——AMB 如何确定消息的有效性?
验证者集合勾结——可以勾结窃取资金的验证者的最小数量。
抗审查——可以审查通过 AMB 的消息的最小签名者数量。
无需许可性——验证者是否设置为无需许可?任何人都可以成为验证者并为确定消息的有效性做出贡献吗?如果是,AMB 如何实现无权限?
2. 实用的安全措施
正如我们过去在桥接黑客中看到的那样,一个错误可能导致数百万美元被盗。任何代码都可能有错误,由于桥是黑客的主要目标,因此桥建设者投资于持续审计和开放赏金非常重要。这种实用的安全措施可以帮助避免因实施疏忽或代码中的错误而导致的灾难性黑客攻击。
审计——每个 AMB 经历的审计次数(越多越好)。
与 Immunefi 一起开放赏金——白帽黑客在发现 AMB 代码中的关键漏洞以获得 Immunefi 漏洞赏金时可以获得的最高金额。
3. 协议历史
加密生态系统在不断发展。由于经常出现新的叙事和利基市场,因此生存和保持相关性可能很困难。协议历史展示了一个项目在该领域已经建立了多长时间。我们认为这是一个重要的指标,因为可靠性和信任度会随着时间的推移而复合——一个项目存活下来并设法保持相关性的时间量证明了产品的质量和团队的能力。
此外,本节还包括黑客事件,因为它们是任何项目历史和路线图中的关键事件。黑客攻击通常会破坏计划,因此,对于任何被黑客攻击的项目,调查原因和影响以分析团队如何处理事件以及他们是否设法恢复是很重要的。
自发布以来的时间——AMB 已经上线了几个月?
黑客攻击——AMB 是否遭受过重大黑客攻击?
4. 连接性和使用
连接性着眼于每个 AMB 支持的区块链数量。这个指标可能看起来很简单,但通常是项目选择在特定 AMB 上构建的原因。当项目考虑跨链时,他们想要连接特定的区块链。如果 AMB 不支持这些区块链,那么无论技术多么可靠,AMB 都无法用于该项目。例如,如果一个项目想要扩展到 Solana,但 AMB 不支持它,那么该项目可能不会选择那个特定的 AMB,而是选择支持 Solana 的 AMB。
- 使用情况突出了一些利用每个 AMB 的产品堆栈构建跨链应用程序的 dApp。
- 网络连接——AMB 支持(或连接)的区块链越多,它为在其上构建的项目提供的选项就越多。
- 基于 AMB 构建的 dApp 示例—一些使用 AMB 提供跨链功能的项目列表。
5. 代币桥(Token Bridge)的表现
代币桥使用户能够将资产从一条链转移到另一条链。它们是迎合零售用户的 AMB 的旗舰用例。每个 AMB 通常都有一个与其紧密相连的代币桥,它们之间有很多重叠之处——它们是由相同的团队构建的,并且在大多数情况下是构建在 AMB 上的。因此,代币桥的性能对于衡量 AMB 的成功非常重要,因为它在许多方面反映了 AMB 的性能。
在本节中,我们通过将其分解为四个关键指标来分析每个流动性层的表现:
资本效率——代币桥使用锁定在其池中的资本的效率如何?计算方法是 30 天的桥接交易量除以锁定的总值(越高越好)。然而,重要的是要注意,代币桥可以使用不同的机制和不同的目的来构建,这直接影响了它们在资本效率方面的表现。例如,资本效率指标对于 Stargate 和 cBridge 等流动性网络更为重要,而对于 Axelar 的 Satellite、Nomad Bridge 和 Wormhole 的 Portal 等锁定和铸币网桥则不太重要。
总交易数——自推出以来使用流动性层执行了多少交易?
总桥接交易量——自推出以来通过流动性层的交易量有多少?
峰值锁定总价值 (TVL)——历史上锁定在流动性层池中的最高金额。
AMB 比较框架
以下是 AMB 相互堆叠的方式:

在新标签中打开图片以获得更好的可见性或 https://drive.google.com/drive/folders/1 UyAzLzljQtbVAC8 p2 q0 YcCovHThNDQpq?usp=sharing
注意:这里的颜色可以帮助读者~导航~图表并快速了解 AMB 在某些可量化指标方面的相对表现。
代币桥性能
以下是与 AMB 紧密相连的代币桥如何相互堆叠:

* 截至 2022 年 9 月 15 日的数据。
总结
任意消息桥接器是 Web3 基础架构的关键部分。用户和开发人员能够安全(且轻松地)跨链处理数据绝对是最重要的——否则,互操作性、模块化或可组合性等流行语的梦想就破灭了。
在目前的状态下,如上述文件所证明的,AMB 空间仍处于“新生”阶段,许多不同的设计选择正在实景中进行测试(因此,大量的黑客攻击)。
我们为用户和开发人员编写了这份文档,我们希望能够清楚地了解 AMB 的工作原理以及进行了哪些设计权衡。但是,我们暂时不会对这组 AMB 进行“评分”或“排名”,因为我们认为,对于所有不同风格的 AMB,对它们进行评分可能会导致结果有偏差。此外,LI.FI 与桥无关,不支持任何特定的桥梁设计和架构。
因此,我们鼓励您就本文档提出任何想法、感受或意见与我们的团队联系。AMB 空间一直在变化和创新,LI.FI 的目标是通过本文档不断提供最准确和最新的信息。
感谢您的时间:)














